Millions of Indian students view the IIT JEE Main exam and NEET for medical colleges as crucial entry points to their futures, which include late-night study sessions, difficult math problems and tremendous pressure. Complex thinking in physics, chemistry, mathematics, zoology, and botany is essential for exam performance. These pupils need more than just the right answers; they need a thorough, in-depth comprehension of the subjects.
Infinity Learn, a leader in tech-forward education, partnered with Google Cloud Consulting to create an AI tutor to help students with test preparation after realizing the critical need for in-depth comprehension and problem-solving skills. The objective was to develop a real tutor, not just a tool for answering questions.
Google Cloud-powered Infinity Learn’s AI Tutor is an advanced learning resource designed especially to help Indian students get ready for the IIT JEE Main and NEET, two extremely important admission exams. These tests need a deep comprehension of a variety of sciences, such as chemistry, physics, mathematics, botany, and zoology.
Establishing the AI tutor as a “true tutor” was the main goal in order to overcome the limits of a basic question-answering tool. Its goal is not just to give accurate answers but also comprehensive advice on how to solve problems, especially in areas like chemistry, physics, and maths. It functions as a personalised search engine that lets students access and study from Infinity study’s wealth of faculty materials on their own. By assisting students in truly understanding the “how” and “why” underlying problem-solving techniques, this searchable system aims to foster in-depth knowledge. The goal of this method is to promote conceptual clarity and problem-solving abilities, both of which are essential for passing these competitive tests.
Infinity Learn and Google Cloud Consulting worked together to create this sophisticated AI trainer. The crew had serious difficulties right away that went beyond simply guessing exam questions. The system had to be able to rationally solve multi-step problems in a way that mirrored the steps taken by a human instructor. Additionally, it was crucial that the teacher explain each step in a way that encourages conceptual clarity. In addition, the system needed to balance accuracy and cost-effectiveness while effectively serving a big user base (both free and paid tiers). It also needed to be able to analyse and self-correct faults for ongoing performance improvement.
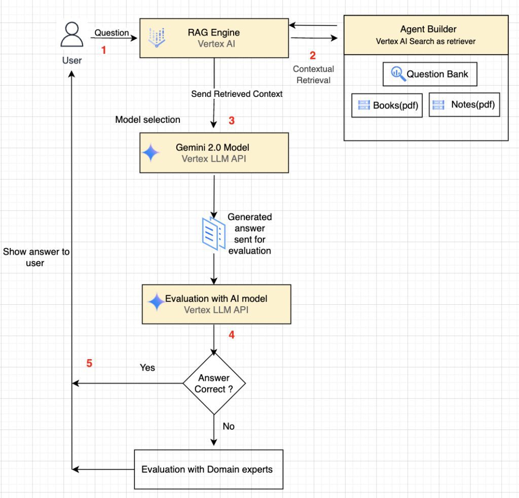
The technical architecture makes use of state-of-the-art Google Cloud technology to overcome these obstacles. First, the team used Vertex AI’s Agent Builder for fast iteration and rapid prototyping. An unconventional Retrieval Augmented Generation (RAG) technology is being showcased. They were able to provide the AI models with Infinity Learn’s collective collection of resources by utilising Vertex AI Search in Agent Builder, guaranteeing that the generated responses were correct, pertinent, and appropriately based on the course material.
A do-it-yourself RAG engine was then used to boost customisation and provide more precise control on the AI tutor’s logic and correctness. With Vertex AI Search as the retriever, this engine offers versatility in choosing the generative model and retrieval processes. The AI tutor uses a state-of-the-art Gemini 2.0 Flash generative model. With Vertex AI Search serving as the backend engine, the system additionally integrates a “thinking-mode” and a unique evaluation technique into its blended design.
After the implementation stage, the AI instructor was put through a thorough review that went beyond superficial accuracy measures to determine its practical efficacy. Subject matter experts participated in this model-based bespoke evaluation, which was carried out with Vertex AI workbench. When compared to accuracy based on human reviewers, the examination found a 3-5% discrepancy, confirming the correctness of the AI.
The measurement and analysis of errors pertaining to conceptual, computational, and procedural errors was a primary focus of this review procedure. It is essential to mitigate these particular fault kinds since they aid in the self-correction of generated answers, resulting in more intelligent responses in the future and offering useful data for continuous improvement. This investigation also sheds light on the AI’s capacity to pinpoint problem areas for students.
The AI tutor has had a profound effect, causing a fundamental change in the way that education is delivered. The AI teacher answered student questions on an average of 500 exam preparation questions with an astounding 90% accuracy rate by fusing sophisticated reasoning, personalised AI, and adaptable data retrieval. Because of its high degree of accuracy, students may trust the AI tutor with most of their academic enquiries.
More significantly, pupils can now go beyond rote memorization with technology. Students can learn at their own pace with the AI tutor’s thorough, in-depth responses. An example is given to show how a student can use the AI tutor if they are having trouble with a maths problem late at night. Rather than being stuck, the learner not only gets the right answer but also a solid grasp of the fundamental ideas at play as well as the methodical steps needed to arrive at the solution. This feature, which serves as an always-on, personalized test companion, actively promotes independent comprehension and thought.

Amit Bansal, Chief Product Officer of Infinity Learn, claims that the AI tutor’s introduction has significantly changed how students approach challenging assignments, noting that “They’re engaging with the underlying concepts on a deeper level.” He also acknowledges that the knowledge of Google Cloud Consulting was crucial in creating this cutting-edge AI educator, which goes beyond simple responses to foster genuine comprehension.
Google Cloud and Infinity Learn’s collaboration shows how AI-powered solutions can solve complex problems and help companies achieve their goals. Google Cloud Consulting’s AI Tutor shows how it can provide clients with unified services and specialised knowledge in professional services and technical account management to transform with Vertex AI.
FAQ
What is an AI tutor
AI tutors use AI to give students personalised training and support. These tools can help with schoolwork, test prep, and language study, adapt to individual learning methods, and provide fast feedback.
Key AI tutor features and benefits:
Personalized Learning:
AI tutors customise instruction and feedback based on student learning patterns , strengths and shortcomings.
Instant answers:
They can answer queries instantly and teach how to locate them independently, improving understanding.
Multiple Uses:
AI tutors may aid with schoolwork, tests, languages, and code.
Scalability:
AI tutors are scalable and accessible to many learners.
Efficiency:
They can help kids learn faster by delivering tailored feedback.
Accessibility:
AI tutors make studying easier by being available 24/7.
